Example: Diagnostic Decision Support for Lung Diseases
Context
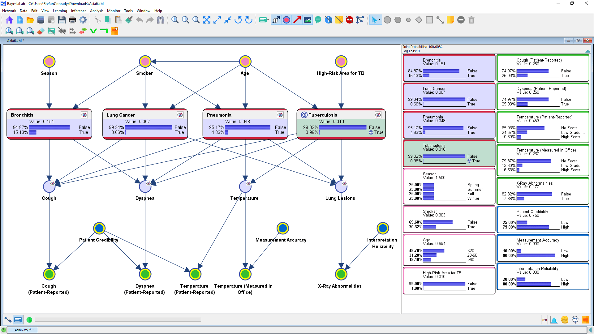
The two attached network examples represent derivations of the well-known “Visit Asia” example, which was first presented in Lauritzen and Spiegelhalter (1988).

Network Files
Asia5.xbl
Asia6.xbl
References
- Lauritzen, S., & Spiegelhalter, D. (1988). Local Computations with Probabilities on Graphical Structures and Their Application to Expert Systems. Journal of the Royal Statistical Society. Series B (Methodological), 50(2), 157-224. Retrieved June 24, 2020, from www.jstor.org/stable/2345762